2026年甘肃省普通高等学校招生体检结果查询确认已于2026年4月21日正式开通。请全体考生务必在4月21日至4月30日按时查询本人体检结果并完成确认。体检结果查询及确认途径如下:
1、甘肃省国家教育考试综合管理平台—考生服务平台
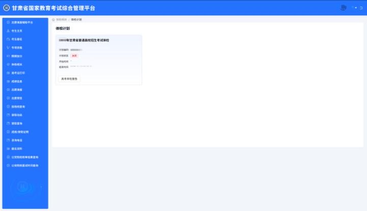
考生可通过电脑端访问网址:https://kw.ganseea.cn/,登录甘肃省国家教育考试综合管理平台—考生服务平台,在首页菜单中点击“普通高考”进入新页面,接着点击“体检相关”菜单,选择高考体检报告进行查看与确认,即可完成体检结果的查询及确认。




2.支付宝小程序
考生可通过三种方式进入支付宝小程序:支付宝搜索“甘肃招考”小程序、使用支付宝“扫一扫”扫描下方二维码、长按下方二维码选择识别图中二维码,均可进入小程序。

考生进入小程序后,点击任意功能模块,弹出“选择登录账号”弹窗后,点击“绑定新账号”将本人账号与支付宝小程序进行绑定,若已绑定则直接点击“一键登录”。


考生登录本人账号后,点击首页菜单“普通高考”,进入后点击菜单“体检信息”,进入到体检相关模块后方可查看对应的体检报告。



3.微信小程序
考生可在微信搜索“甘肃招考”进入小程序,点击任意功能模块,弹出“选择登录账号”弹窗后,点击“绑定新账号”将本人账号与微信小程序进行绑定,若已绑定则直接点击“一键登录”。


考生登录本人账号之后,点击首页菜单“普通高考”,进入后点击菜单“体检信息”,进入到体检相关模块后方可查看对应的体检报告。










